h1_key

TI(德州仪器) CC2540T
德州仪器 (TI) 全系列产品在线购买
  • TI(德州仪器) CC2540T
  • TI(德州仪器) CC2540T
  • TI(德州仪器) CC2540T
  • TI(德州仪器) CC2540T
  • TI(德州仪器) CC2540T
  • TI(德州仪器) CC2540T
立即查看
您当前的位置: 首页 > 无线连接 > 低功耗 2.4GHz 产品 > CC2540T
CC2540T

CC2540T

正在供货

具有工业级工作温度范围的低功耗 (LE) Bluetooth® 无线 MCU

产品详情
  • 说明
  • 特性
  • 参数
  • 封装 | 引脚 | 尺寸

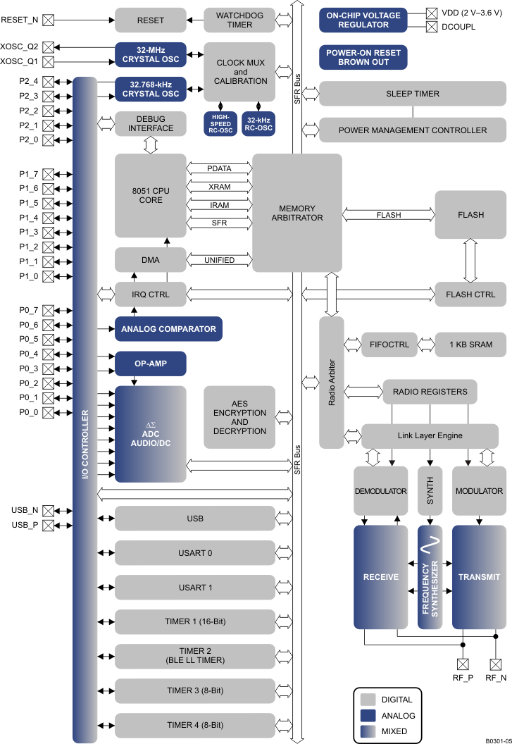
CC2540T 器件是一款真正具备成本效益的低功耗无线 MCU,适用于低能耗 应用。CC2540T 可在总物料成本低廉的前提下构建耐用的 BLE 主控或受控节点,工作温度最高可达 125°C。CC2540T 将一款性能出色的 RF 收发器、一个符合行业标准的增强型 8051 MCU、系统内置可编程闪存存储器、8KB RAM 及其他功能强大的支持 特性 及外设组合在一起。CC2540T 适用于要求超低功耗的系统。提供有超低功耗睡眠模式。运行模式间的切换时间短,有助于实现更低功耗。

CC2540TF256 与德州仪器的 (TI) 低能耗协议栈相结合,提供市面上最灵活、最经济高效的单模式低能耗解决方案。

  • 真正的单芯片蓝牙低能耗 (BLE) 解决方案:CC2540T 既能够运行应用程序,也能够运行 BLE 协议栈,包括可连接各类传感器等元件的外设
  • 工作温度最高达 125°C
  • 6mm × 6mm 封装
  • 射频 (RF)
    • 低能耗技术
    • 优异的链路预算(最高可达 97dB), 支持 不带外部前端的远距离应用
    • 精确的数字接收信号强度指示器 (RSSI)
    • 适用于符合全球射频规范的系统:
      • ETSI EN 300 328 和 EN 300 440 2 类(欧洲)
      • FCC CFR47 第 15 部分(美国)
      • ARIB STD-T66(日本)
  • 布局
    • 极少的外部组件
    • 提供参考设计
    • 6mm x 6mm VQFN40 封装
  • 低功耗
    • 有源模式 RX 低至 19.6mA
    • 有源模式 TX (–6dBm):24mA
    • 功率模式 1(3µs 唤醒时间):235μA
    • 功率模式 2(睡眠定时器打开):0.9µA
    • 功率模式 3(外部中断):0.4µA
    • 宽电源电压范围 (2V-3.6V)
    • 在所有功率模式下具有完全 RAM 和寄存器保持
  • 兼容 TPS62730,
    工作模式下功耗较低
    • RX 低至 15.8mA(3V 电源)
    • TX (–6dBm):18.6mA (3V 电源)
  • 微控制器
    • 高性能、低功耗的 8051 微控制器内核
    • 256KB 系统内可编程闪存
    • 8KB SRAM
  • 外设
    • 具有 8 通道和可配置分辨率的 12 位模数转换器 (ADC)
    • 集成超低功耗比较器
    • 通用定时器(1 个 16 位,2 个 8 位)
    • 21 个通用 I/O (GPIO) 引脚
      (19 x 4mA,2 x 20mA)
    • 具有捕捉功能的 32kHz 睡眠定时器
    • 2 个功能强大、支持几种串行协议的通用异步接收发器 (UART)
    • 全速 USB 接口
    • 红外 (IR) 生成电路
    • 功能强大的 5 通道直接内存访问 (DMA)
    • 高级加密标准 (AES) 安全协处理器
    • 电池监视器和温度传感器
    • 每个 CC2540T 均包含唯一的 48 位 IEEE 地址
  • 符合针对单模式蓝牙低能耗 (BLE) 解决方案的符合4.0 协议的堆栈
    • 完全功率优化堆栈,包括控制器和主机
      • GAP:中央设备、外设、观察者或广播者(包括组合角色)
      • 属性协议 (ATT) 和通用属性配置文件 (GATT):客户端和服务器
      • 对称式对多重处理 (SMP):AES-128 加密和解密
      • L2CAP
    • 示例 应用 和配置文件
      • 针对 GAP 中心 和外围作用 的一般应用
      • 距离临近、加速计、简单关键字和电池 GATT 服务
    • 多重配置选项
      • 单芯片配置,允许应用在 CC2540T 上运行
      • 针对外部微处理器所运行 应用程序 的网络处理器接口
    • BTool:评估、开发和测试的 Windows PC 应用
  • 开发工具
    • CC2540T 迷你开发套件
    • SmartRF软件
    • 由用于 8051 的 IAR Embedded Workbench软件提供支持

应用

  • 2.4GHz 低能耗系统
  • 照明
  • 电机监控
  • 接近传感
  • 电缆更换
  • 电动工具
  • 维护
  • 无线 HMI 和远程显示
  • USB 软件狗
  • 智能手机连接

All trademarks are the property of their respective owners.

ProtocolsBluetooth low energy 5.0
TypeWireless MCU
FeaturesLE 1M PHY
Peripherals12-bit ADC 8-channel, 2 SPI, 2 UART, 4 timers, USB
RatingCatalog
Flash memory (kByte)256
RAM (kByte)8
Number of GPIOs21
SecurityCryptographic acceleration, Debug security, Device identity, Software IP protection
Sensitivity (best) (dBm)-93
Operating temperature range (°C)-40 to 125
VQFN (RHA)4036 mm² 6 x 6
产品购买
  • 商品型号
  • 封装
  • 工作温度
  • 包装
  • 价格
  • 现货库存
  • 操作
10s
温馨提示:
订单商品问题请移至我的售后服务提交售后申请,其他需投诉问题可移至我的投诉提交,我们将在第一时间给您答复
返回顶部