h1_key

TI(德州仪器) CC2540
德州仪器 (TI) 全系列产品在线购买
  • TI(德州仪器) CC2540
  • TI(德州仪器) CC2540
  • TI(德州仪器) CC2540
  • TI(德州仪器) CC2540
  • TI(德州仪器) CC2540
  • TI(德州仪器) CC2540
立即查看
您当前的位置: 首页 > 无线连接 > 低功耗 2.4GHz 产品 > CC2540
CC2540

CC2540

正在供货

带 USB 的低功耗 Bluetooth® 无线 MCU

产品详情
  • 说明
  • 特性
  • 参数
  • 封装 | 引脚 | 尺寸

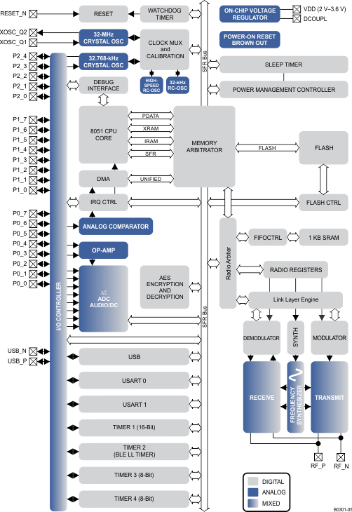
The CC2540 is a cost-effective, low-power, true system-on-chip (SoC) for Bluetooth low energy applications. It enables robust BLE master or slave nodes to be built with very low total bill-of-material costs. The CC2540 combines an excellent RF transceiver with an industry-standard enhanced 8051 MCU, in-system programmable flash memory, 8-KB RAM, and many other powerful supporting features and peripherals. The CC2540 is suitable for systems where very low power consumption is required. Very low-power sleep modes are available. Short transition times between operating modes further enable low power consumption.

The CC2540 comes in two different versions: CC2540F128/F256, with 128 and 256 KB of flash memory, respectively.

Combined with the Bluetooth low energy protocol stack from Texas Instruments, the CC2540F128/F256 forms the market’s most flexible and cost-effective single-mode Bluetooth low energy solution.

  • True Single-Chip BLE Solution: CC2540 Can Run Both Application and BLE Protocol
    Stack, Includes Peripherals to Interface With Wide Range of Sensors, Etc.
  • 6-mm × 6-mm Package
  • RF
    • Bluetooth low energy technology Compatible
    • Excellent Link Budget (up to 97 dB), Enabling Long-Range
      Applications Without External Front End
    • Accurate Digital Received Signal-Strength Indicator (RSSI)
    • Suitable for Systems Targeting Compliance With Worldwide
      Radio Frequency Regulations: ETSI EN 300 328 and
      EN 300 440 Class 2 (Europe), FCC CFR47
      Part 15 (US), and ARIB STD-T66 (Japan)
  • Layout
    • Few External Components
    • Reference Design Provided
    • 6-mm × 6-mm QFN40 Package
  • Low Power
    • Active Mode RX Down to 19.6 mA
    • Active Mode TX (–6 dBm): 24 mA
    • Power Mode 1 (3-µs Wake-Up): 235 µA
    • Power Mode 2 (Sleep Timer On): 0.9 µA
    • Power Mode 3 (External Interrupts): 0.4 µA
    • Wide Supply Voltage Range (2 V–3.6 V)
    • Full RAM and Register Retention in All Power Modes
  • TPS62730 Compatible
    Low Power in Active Mode
    • RX Down to 15.8 mA (3 V Supply)
    • TX (-6 dBm): 18.6 mA (3 V Supply)
  • Microcontroller
    • High-Performance and Low-Power 8051 Microcontroller Core
    • In-System-Programmable Flash, 128 KB or 256 KB
    • 8-KB SRAM
  • Peripherals
    • 12-Bit ADC with Eight Channels and Configurable Resolution
    • Integrated High-Performance Op-Amp and Ultralow-Power Comparator
    • General-Purpose Timers (One 16-Bit, Two 8-Bit)
    • 21 General-Purpose I/O Pins (19× 4 mA, 2× 20 mA)
    • 32-kHz Sleep Timer With Capture
    • Two Powerful USARTs With Support for Several Serial Protocols
    • Full-Speed USB Interface
    • IR Generation Circuitry
    • Powerful Five-Channel DMA
    • AES Security Coprocessor
    • Battery Monitor and Temperature Sensor
    • Each CC2540 Contains a Unique 48-bit IEEE Address
  • Software Features
    • Bluetooth v4.0 Compliant Protocol Stack
      for Single-Mode BLE Solution
      • Complete Power-Optimized Stack, Including Controller and
        Host
        • GAP – Central, Peripheral, Observer, or Broadcaster
          (Including Combination Roles)
        • ATT / GATT – Client and Server
        • SMP – AES-128 Encryption and Decryption
        • L2CAP
      • Sample Applications and Profiles
        • Generic Applications for GAP Central and Peripheral Roles
        • Proximity, Accelerometer, Simple Keys, and Battery GATT Services
      • Multiple Configuration options
        • Single-Chip Configuration, Allowing Application to Run on CC2540
        • Network Processor Interface for Applications Running on an External Microcontroller
      • BTool – Windows PC Application for Evaluation, Development, and Test
    • Development Tools
      • CC2540 Mini Development Kit
      • SmartRF Software
      • Supported by IAR Embedded Workbench Software for 8051
  • APPLICATIONS
    • 2.4-GHz Bluetooth low energy Systems
    • Mobile Phone Accessories
    • Sports and Leisure Equipment
    • Consumer Electronics
    • Human Interface Devices (Keyboard, Mouse, Remote Control)
    • USB Dongles
    • Health Care and Medical
  • CC2540 with TPS62730
    • TPS62730 is a 2 MHz Step Down Converter with Bypass Mode
    • Extends Battery Lifetime by up to 20%
    • Reduced Current in TX and RX
    • 30 nA Bypass Mode Current to Support Low Power Modes
    • RF Performance Unchanged
    • Small Package Allows for Small Solution Size
    • CC2540 Controllable
  • All other trademarks are the property of their respective owners

    ProtocolsBluetooth low energy 5.0
    TypeWireless MCU
    FeaturesLE 1M PHY
    Peripherals1 comparator, 12-bit ADC 8-channel, 2 SPI, 2 UART, 4 timers, USB
    RatingCatalog
    Flash memory (kByte)256
    RAM (kByte)8
    Number of GPIOs21
    SecurityCryptographic acceleration, Debug security, Device identity, Software IP protection
    Sensitivity (best) (dBm)-93
    Operating temperature range (°C)-40 to 85
    VQFN (RHA)4036 mm² 6 x 6
    产品购买
    • 商品型号
    • 封装
    • 工作温度
    • 包装
    • 价格
    • 现货库存
    • 操作
    10s
    温馨提示:
    订单商品问题请移至我的售后服务提交售后申请,其他需投诉问题可移至我的投诉提交,我们将在第一时间给您答复
    返回顶部